DeepSeek
点击开放平台并注册账号

注册之后会免费赠送10元额度,有使用时间限制

点击创建API keys,创建一个API key,名称随便写,复制key的值并保存在本地文件(建议按WIN + V键开启历史剪贴板,方便查看历史剪贴内容)

Cherry Studio
下载一个和AI对话的客户端,这里使用的是Cherry Studio,也可以选择其他相似功能的软件
下载地址:https://cherry-ai.com/download
安装之后点设置,选择深度求索,将之前注册的API key粘贴进去,点击右上角开启按钮,(可以点击检查看看是否连接成功)

点击聊天按钮即可开始对话,上方可以选择模型,deepseek可以选择两种模型,价格可见官方文档:https://api-docs.deepseek.com/zh-cn/quick_start/pricing


deepseek-chat是基础对话模型
deepseek-reasoner模型,即R1模型,是推理模型,进行了深度思考,并会给出思考过程
点击如图位置可以设置聊天助手的参数




硅基流动
硅基流动提供了一些其他的模型,其中一部分是免费的,如下图点击进入官网

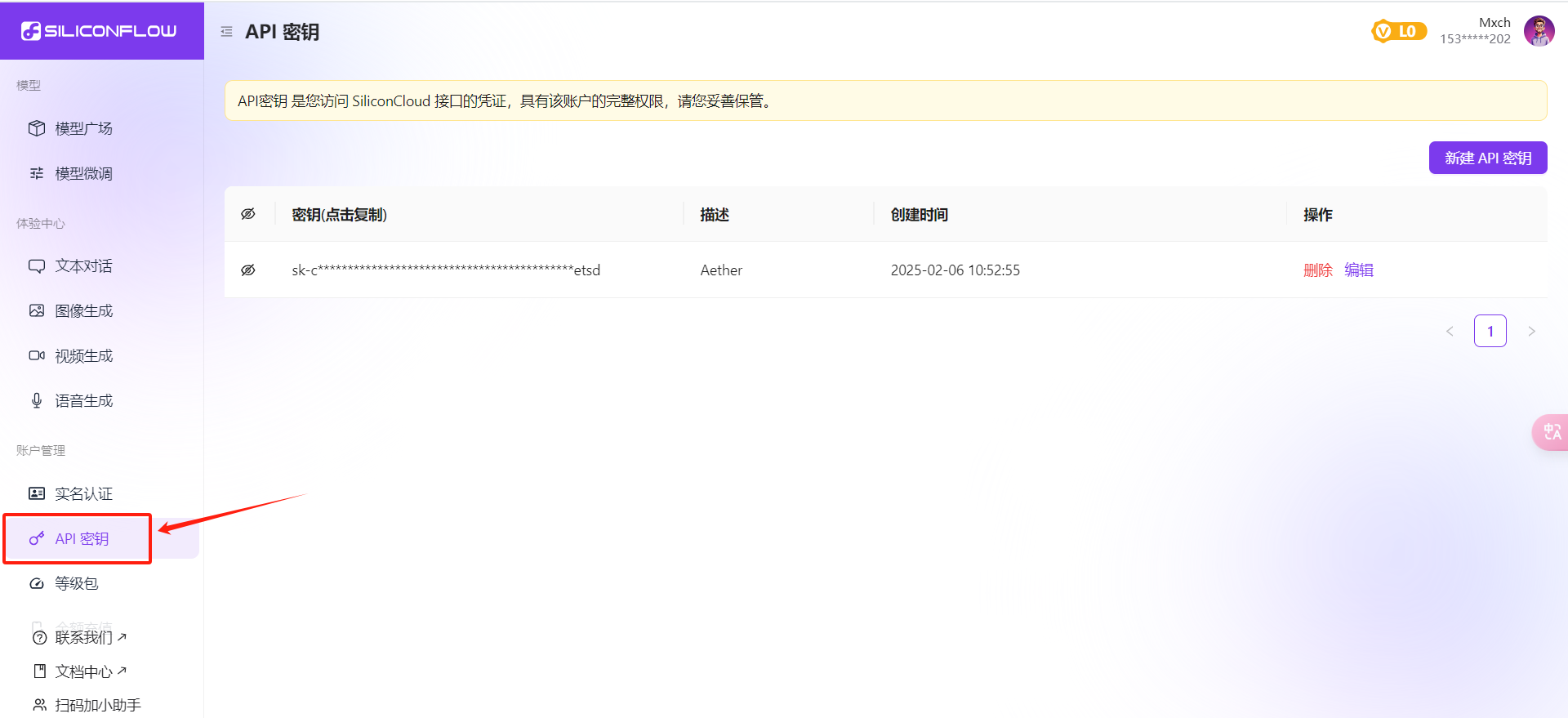
注册账号(邀请码填我的,可以给我加点余额:e5dPnLLl),注册后会赠送15元额度,在使用硅基流动的一些收费模型时使用,点击生成API密钥,复制粘贴到上图API密钥的位置,并点开右上角启动按钮


点击模型广场,选择想要的模型:

点开模型可查看收费标准,也可以进行筛选使用一些免费模型

选择想要的模型之后,点击复制,把名称复制下来

然后回到cherry studio,添加模型


知识库
有时候我们需要一些自己知识库,这时候需要使用嵌入模型,可以在模型广场筛选,添加方式与上面一样

之后点击添加知识库,选择刚才的嵌入式模型,即可以添加一些本地文件,或者网站之类的。对话时应用上添加的知识库即可




MCP





